android前端开发框架-android 前端开发框架
快速开发框架不是现成的框架。 它是一个集成基础库、网络库、大小颜色主题定义并提出组件化设计的架构。 更像是一个sdk+架构的设计抽象。 本文还提供了组件设计规范和集成demo,开发者在使用时需要做定义工作。
目标
快速访问基础库和组件,大大缩短了新应用的开发周期。 统一的开发模式,可以带来快速开发、快速维护、稳定的功能体验。
组件应用架构
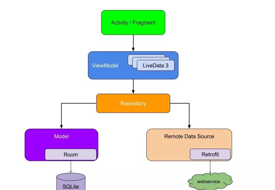
1.整体结构图
模块化/组件化
2、应用层模块化
业务模块采用livedata的架构模式。
模块的基本结构:
最终架构
livedata的基本结构图:

viewmodel-replace-loader基础组件介绍基础库baselib
包括:
1 life-arch、livedata基础包
2 基本 SharePerference 包
3 环境设置,包括接口环境、调试环境(可以控制日志输出)
4 基本活动/片段
5 对话框、选项卡、状态栏
6 recyclerview的快速发展
7 视图工具
8 动态权限
9 工具
10 多任务 Rxjava

11 Eventbus 事件总线
网络组件networklib
OKhttp3+Rxjava2+Retrofit2方案,设计了6种缓存策略,只读缓存(忽略过期时间),自定义缓存时间android前端开发框架,读取网络,固定缓存1天,读取网络刷新缓存,同时读取缓存和请求网络时间和写缓存。
UI尺寸颜色规范库design_style
包含一套尺寸和颜色规格,可以驱动设计师根据规格进行设计。
主要目的是尽可能不假思索地使用UI,提高开发效率和统一尺寸和颜色的体验。
重新修改大小、颜色值、主题样式即可快速使用。
内容包括:
文字大小,大中小几种规格;
组件的边距/填充只有少数规范;
界线长、宽、颜色;
文字颜色,原色,二次色,大多数二次色;
活动主题、状态栏、标题栏、背景颜色、光标颜色、问题颜色等;

对话框主题、圆角、边距、背景颜色;
快速访问组件 easyComponent 共享组件
不祥的
网页视图组件
不祥的
组件设计规范
应包含:
1. 尽量减少对其他组件的依赖
2.组件初始化过程(如设置Application)
3.调用组件的过程
4.生命周期管理
集成步骤

基础库组件
网络图书馆的建造者外观界面
访问网络库实现
网络库调用入口
颜色.xml
修改 dimens.xml 文件:
维度.xml

初始化应用程序
您的应用项目取决于:
组件依赖
调用网络组件(初始化、调用):
初始化并调用api进程
做过4年java服务器开发,5年android开发经验。 以上是个人经验总结。 不当之处欢迎讨论android前端开发框架,持续优化。
更多学习和讨论,欢迎加入我们的知识星球,这里有1000+好友,让你的学习不再寂寞~·
看完这篇文章你有什么收获吗?欢迎转发分享给更多的人
我们的知识星球第三期已经启动,已经达到1100人。 连续做三个阶段并不容易。 很多老用户都续费了。 目前的续订率已经达到了50%,可见大家对我们的了解。 星球还是很认可的。 欢迎大家尽快加入我们的知识星球。 更多星球信息请参考:
说两件事
微信扫描或点击上方二维码,获取Android\Python\AI\Java等进阶资源

上一篇
